TOOLS: Cross-Functional Flow Chart

Cross-Functional Flow Chart - Example 1

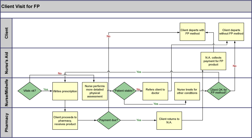
Cross-Functional Flow Chart - Example 2